Are Geometry Nodes Useful for Modelling?

 

So much Geometry nodes training seems to be based around motion graphics, animations, and abstract technical concepts, that you would be forgiven for thinking that's all they can do.

But beyond the obvious use case of duplication and arraying, are Geometry Nodes actually useful for modelling?

The answer is yes, and no.

Geometry nodes are useful for some specific modelling tasks. As well as duplicating and distributing elements, they also excel at anything to do with curves: cables, ropes, chains, etc. In fact, for anything rope-like, Geometry Nodes are much more efficient and user-friendly than traditional modelling techniques, so for this reason alone they should be part of any modeller's arsenal.

But one area where they fall short is generating curve-based meshes. There is a Curve Fill node, but it doesn't create good topology - you have the choice of triangles or NGons.

In Modo there is an excellent Curve Fill Meshop that will generate quad-based topology within a closed curve. This allows you to create very flexible curve-based geometry that will update if you tweak the parent curve, such as this guitar body:

Blender does not do this natively, although it is possible to create a node graph to achieve this by aligning a grid to the curve. The problem is that the process is very complicated and not user-friendly at all. Definitely a subject for a future tutorial, unless Blender adds this functionality natively.

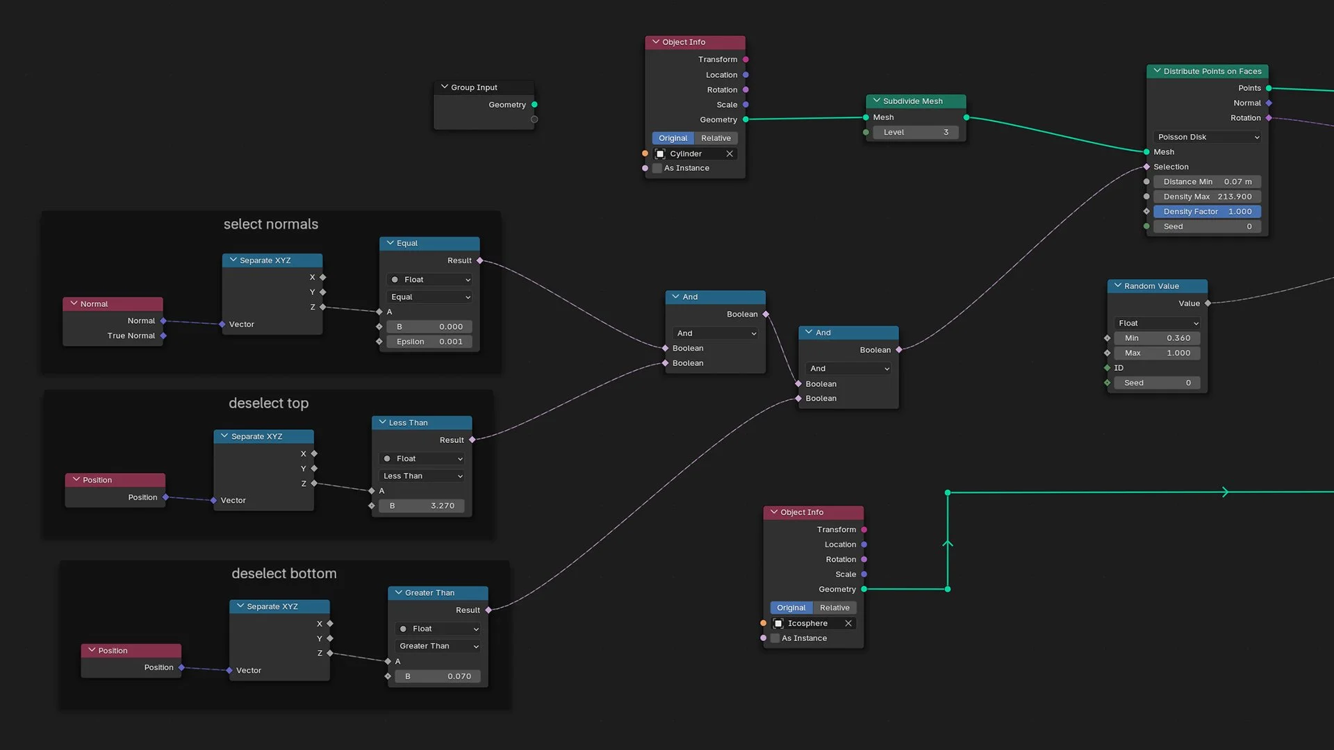
And then of course there is duplicating, arraying, and distributing. This is an area where Geometry Nodes really excel. If you need to distribute details over a surface, or fill a volume, or flow along a curve, Geometry Nodes will do this very effectively.

But other modelling uses seem at first glance to be more limited. Simple objects like tables, chairs, and cabinets can be done easily enough, with full parametric control over the dimensions, but something like the guitar from Modo would probably be impractical.

That doesn't mean that Geometry Nodes are not useful for Modellers. Quite the opposite, they can be very useful indeed - it's simply a case of knowing which battles to pick.

Need to create greebles over a spaceship? Geometry Nodes are your friend. But to create the spaceship itself, you are probably better served by using traditional modelling techniques. And knowing which approach to use to solve a specific problem is part of a modeller's skill set.

So to help answer these questions, I am working on a Geometry Nodes course specifically aimed at modellers. Look out for it later this month.

 
Previous
Previous

Curiouser and Curiouser

Next
Next

A Curious Idiot